Mapman除了对基因进行注释及表达数据可视化之外,还可以利用软件之际对多样品数据进行聚类分析。主要操作过程如下:
从Experiments导入表达数据,具体参考文章:植物代谢通路注释+基因表达可视化神器--Mapman
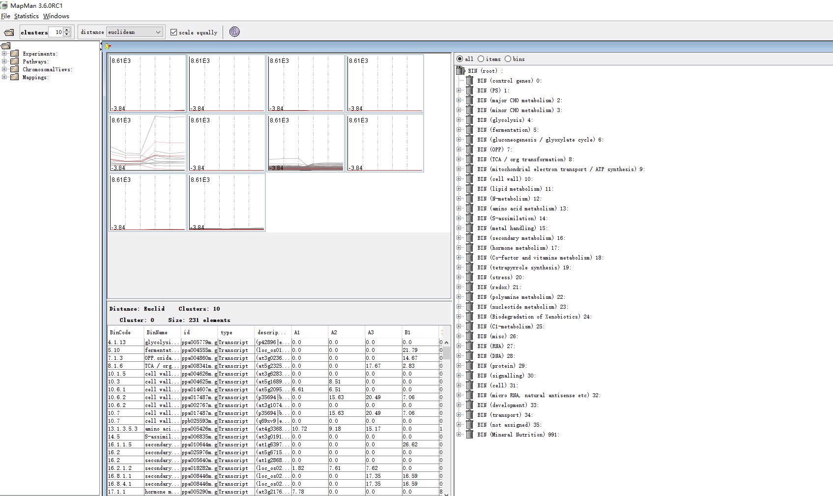
按shift 或者ctrl,进行多样品选中,再右键选择cluster ,或者在主界面选中cluster进行聚类分析后,即可进行聚类分析,之后可根据分析结果,了解每一个cluster中具体的基因情况,并根据图片了解其表达趋势。
1 途径1-选中样品,右键选中cluster data 在弹出框中选中mapping进行分析


2、途径2 主显示窗口选中cluster experimental data... 弹出的窗口中确定样品与mapping进行聚类

3、结果--获得的结果中涉及了具体的clustet数,单击对应的图片会显示具体的cluster结果,每个结果中对应具体的聚类的bin及涉及的基因和在选中的样品中的表达情况

1. 文章越来越难发?是你没发现新思路,基因家族分析发2-4分文章简单快速,学习链接:基因家族分析实操课程、基因家族文献思路解读
2. 转录组数据理解不深入?图表看不懂?点击链接学习深入解读数据结果文件,学习链接:转录组(有参)结果解读;转录组(无参)结果解读
3. 转录组数据深入挖掘技能-WGCNA,提升你的文章档次,学习链接:WGCNA-加权基因共表达网络分析
4. 转录组数据怎么挖掘?学习链接:转录组标准分析后的数据挖掘、转录组文献解读
5. 微生物16S/ITS/18S分析原理及结果解读、OTU网络图绘制、cytoscape与网络图绘制课程
6. 生物信息入门到精通必修基础课:linux系统使用、perl入门到精通、perl语言高级、R语言入门、R语言画图
7. 医学相关数据挖掘课程,不用做实验也能发文章:TCGA-差异基因分析、GEO芯片数据挖掘、GEO芯片数据标准化、GSEA富集分析课程、TCGA临床数据生存分析、TCGA-转录因子分析、TCGA-ceRNA调控网络分析
8.其他,二代测序转录组数据自主分析、NCBI数据上传、二代测序数据解读
 
                如果觉得我的文章对您有用,请随意打赏。你的支持将鼓励我继续创作!